/多语言/
/多语言/
/多语言/
/多语言/
/多语言/
/多语言/
/多语言/
/简体中文/
/多语言/
/多语言/
软件Tags:
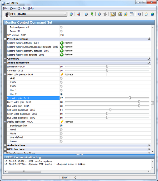
softMCCS是一款比较好用的显示器EDID读取工具,32和64位系统都能使用。还能另存EDID到指定文件,更新FLASH固件,更新EDID等。SoftMCCS用于显示器DDC通道控制软件(可直接调硬件白场和黑场等)。

功能介绍
建立有效的沟通后,softMCCS读取每个连接显示字符串的EDID和监控化学品的能力。在几秒内softMCCS礼物分类信息、当前状态和支持为每个连接显示在一个容易识别的控制,属性表的比喻。超出它的能力同时报告超过150的状态VCP代码位置测试显示,softMCCS还提供了完全控制每个支持的命令,允许个人datag。

Visual Studio Enterprise 2022编程软件 / 4.21MB
Visual Studio Community 2022编程软件 / 4.21MB
PhpStorm 正式版2025.3.2官方版编程软件 / 754MB
UltraEdit x64编程软件 / 92.36MB
Trae国际版编程软件 / 206MB
Visual Studio 2026编程软件 / 4.2MB
Docker编程软件 / 571MB
Comate AI IDE编程软件 / 150MB
Texmaker 正式版6.0.1.0官方版编程软件 / 105.8MB
Scratch少儿编程专家 正式版3.5.0官方版编程软件 / 3.9MB
欧姆龙PLC编程软件 v4.31免费中文版编程软件 / 2.06G
Java Runtime Environment v9.0.140官方版编程软件 / 26.9M
MPLAB IDE V8.92编程软件 / 110M
三菱触摸屏编程软件 v1.31H中文版编程软件 / 546M
progisp V1.72免费版编程软件 / 2.2M
raptor V4.0.5.0003汉化版编程软件 / 2.1M
dex2jar 2.0官方版编程软件 / 2.3M
DirectShow编程软件 / 1.6M
十六进制编辑器 v1.6中文版编程软件 / 3.0M
autocut线切割软件 v5.3编程软件 / 2.5M